Peter Friese | Firebase Developer Advocate | @pete!riese
 +
Firebase for Apple Developers
Architecture Swi!UI 2 Life Cycle
Firebase Firestore Authentication Combine async/await Completion block
Architecture
For Data-Driven Apps
Photo by Lance Anderson on Unsplash
#one-book-a-week-challenge
Drill-down navigation
Three-column layout (iPad / Mac)
Single source of truth
Driving factors
UI always in sync
UI always in sync
BookShelfView
BookEditView
BookDetailsView
BookRowView
Source of Truth
books: [Book]
@ObservableObject
@Binding
Book
Book
Book
Challenge 1
Sequences are not bindable!
struct BookShelfView: View {
@Binding var bookShelf: BookShelf
var body: some View {
List {
ForEach(Array(bookShelf.books.enumerated()), id: .element.id) { index, item in
BookRowView(book: $bookShelf.books[index])
}
.onDelete { indexSet in
bookShelf.books.remove(atOffsets: indexSet)
}
}
.navigationTitle(bookShelf.title)
}
}
Solution 1: iterate over enumerated items
struct BookShelfView: View {
@Binding var bookShelf: BookShelf
var body: some View {
List {
ForEach(Array(bookShelf.books.enumerated()), id: .element.id) { index, item in
BookRowView(book: $bookShelf.books[index])
}
.onDelete { indexSet in
bookShelf.books.remove(atOffsets: indexSet)
}
}
.navigationTitle(bookShelf.title)
}
}
Solution 1: iterate over enumerated items
Challenge 2
How to update only
when the user commits?
struct BookEditView: View {
@Binding var book: Book
@ObservedObject var bookEditViewModel: BookEditViewModel
init(book: Binding<Book>) {
self._book = book
self.bookEditViewModel = BookEditViewModel(book: book.wrappedValue)
}
var body: some View {
TextField("Book title", text: $bookEditViewModel.book.title)
}
func save() {
self.book = bookEditViewModel.book
presentationMode.wrappedValue.dismiss()
}
}
Solution 2: use inner @ObserverableObject
struct BookEditView: View {
@Binding var book: Book
@ObservedObject var bookEditViewModel: BookEditViewModel
init(book: Binding<Book>) {
self._book = book
self.bookEditViewModel = BookEditViewModel(book: book.wrappedValue)
}
var body: some View {
TextField("Book title", text: $bookEditViewModel.book.title)
}
func save() {
self.book = bookEditViewModel.book
presentationMode.wrappedValue.dismiss()
}
}
Solution 2: use inner @ObserverableObject
struct BookEditView: View {
@Binding var book: Book
@ObservedObject var bookEditViewModel: BookEditViewModel
init(book: Binding<Book>) {
self._book = book
self.bookEditViewModel = BookEditViewModel(book: book.wrappedValue)
}
var body: some View {
TextField("Book title", text: $bookEditViewModel.book.title)
}
func save() {
self.book = bookEditViewModel.book
presentationMode.wrappedValue.dismiss()
}
}
Solution 2: use inner @ObserverableObject
struct BookEditView: View {
@Binding var book: Book
@ObservedObject var bookEditViewModel: BookEditViewModel
init(book: Binding<Book>) {
self._book = book
self.bookEditViewModel = BookEditViewModel(book: book.wrappedValue)
}
var body: some View {
TextField("Book title", text: $bookEditViewModel.book.title)
}
func save() {
self.book = bookEditViewModel.book
presentationMode.wrappedValue.dismiss()
}
}
Solution 2: use inner @ObserverableObject
Solution 2
class BookEditViewModel: ObservableObject {
@Published var book: Book
@Published var isISBNValid: Bool = true
init(book: Book) {
self.book = book
self.$book
.map { checkISBN(isbn: $0.isbn) }
.assign(to: &$isISBNValid)
}
}
Solution 2: use inner @ObserverableObject
Bonus: use Combine to
perform validation
Architecture Swi!UI 2 Life Cycle
Firebase Firestore Authentication Combine async/await Completion block
Run with confidence Engage users
Develop apps faster
Run with confidence
Crashlytics
Performance
Monitoring
Test Lab
App Distribution
Engage users
Analytics
Predictions
Cloud
Messaging
Remote
Config
A/B Testing
Dynamic
Links
In-app
Messaging
Develop apps faster
Auth
Cloud
Functions
Cloud
Firestore
Hosting
ML Kit
Realtime
Database
Cloud
Storage
bit.ly/what-is-firebase
Extensions
Machine
Learning
#protip: Put it
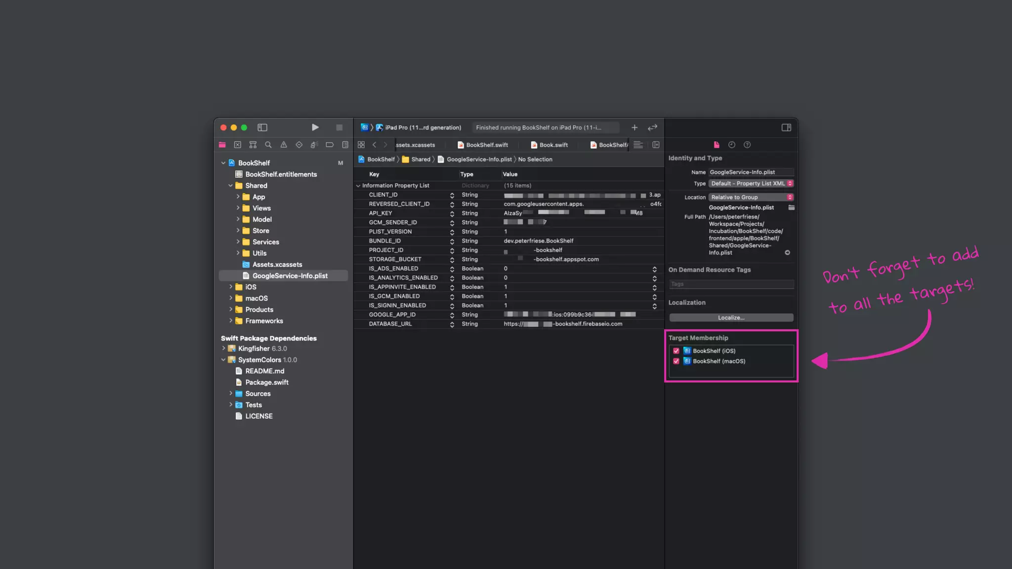
beneath Asset.xcasset
Don’t forget to add
to all the targets!
Swift Package Manager
now officially supported!
h"ps://github.com/#rebase/#rebase-ios-sdk
!
Application Lifecycle
SwiftUI 2
Photo by Thor Alvis on Unsplash
SwiftUI 2: No more AppDelegate!
import SwiftUI
@main
struct BookShelfApp: App {
@StateObject var store = BookShelfStore(shelves: BookShelf.samples)
var body: some Scene {
WindowGroup {
NavigationView {
BookShelvesView(store: store)
Text("Select a shelf to see its books")
Text("Select a book to see its details")
}
}
}
}
SwiftUI 2: No more AppDelegate!
import SwiftUI
@main
struct BookShelfApp: App {
@StateObject var store = BookShelfStore(shelves: BookShelf.samples)
var body: some Scene {
WindowGroup {
NavigationView {
BookShelvesView(store: store)
Text("Select a shelf to see its books")
Text("Select a book to see its details")
}
}
}
}
Solution 1: use initialiser
import SwiftUI
@main
struct BookShelfApp: App {
@StateObject var store = BookShelfStore(shelves: BookShelf.samples)
var body: some Scene {
WindowGroup {
NavigationView {
BookShelvesView(store: store)
Text("Select a shelf to see its books")
Text("Select a book to see its details")
}
Solution 1: use initialiser
import SwiftUI
@main
struct BookShelfApp: App {
@StateObject var store = BookShelfStore(shelves: BookShelf.samples)
var body: some Scene {
WindowGroup {
NavigationView {
BookShelvesView(store: store)
Text("Select a shelf to see its books")
Text("Select a book to see its details")
}
init() {
FirebaseApp.configure()
}
Solution 2: use UIApplicationDelegateAdaptor
import SwiftUI
import Firebase
class AppDelegate: NSObject, UIApplicationDelegate {
func application(_ application: UIApplication,
didFinishLaunchingWithOptions
launchOptions:
[UIApplication.LaunchOptionsKey : Any]? = nil) !" Bool {
FirebaseApp.configure()
return true
}
}
@main
struct BookShelfApp: App {
@UIApplicationDelegateAdaptor(AppDelegate.self) var delegate
Solution 2: use UIApplicationDelegateAdaptor
import SwiftUI
import Firebase
class AppDelegate: NSObject, UIApplicationDelegate {
func application(_ application: UIApplication,
didFinishLaunchingWithOptions
launchOptions:
[UIApplication.LaunchOptionsKey : Any]? = nil) !" Bool {
FirebaseApp.configure()
return true
}
}
@main
struct BookShelfApp: App {
@UIApplicationDelegateAdaptor(AppDelegate.self) var delegate
Solution 2: use UIApplicationDelegateAdaptor
import SwiftUI
import Firebase
class AppDelegate: NSObject, UIApplicationDelegate {
func application(_ application: UIApplication,
didFinishLaunchingWithOptions
launchOptions:
[UIApplication.LaunchOptionsKey : Any]? = nil) !" Bool {
FirebaseApp.configure()
return true
}
}
@main
struct BookShelfApp: App {
@UIApplicationDelegateAdaptor(AppDelegate.self) var delegate
Solution 2: use UIApplicationDelegateAdaptor
import SwiftUI
import Firebase
class AppDelegate: NSObject, UIApplicationDelegate {
func application(_ application: UIApplication,
didFinishLaunchingWithOptions
launchOptions:
[UIApplication.LaunchOptionsKey : Any]? = nil) !" Bool {
FirebaseApp.configure()
return true
}
}
@main
struct BookShelfApp: App {
@UIApplicationDelegateAdaptor(AppDelegate.self) var delegate
Watch the scene phase
Handle deep links
Continue user activities
Do more with the new life cycle
Watch the scene phase
Handle deep links
Continue user activities
Learn more
pete$riese.dev/ultimate-guide-to-swi!ui2-application-lifecycle/
Architecture Swi!UI 2 Life Cycle
Firebase Firestore Authentication Combine async/await Completion block
Firestore
One-Time Fetches
Offline Mode
Effortless Syncing
bird_type:
airspeed:
coconut_capacity:
isNative:
icon:
vector:
distances_traveled:
"swallow"
42.733
0.62
false
<binary data>
{x: 36.4255,
y: 25.1442,
z: 18.8816}
[42, 39, 12, 42]
Document
Collection
Sub-Collection
Top level
collections
“books” collection a single book document
struct Book: Identifiable {
var id = UUID().uuidString
var shelfId: String?
var userId: String?
var title: String
var author: String
var isbn: String
var pages: Int
var isRead: Bool = false
var coverEditionKey: String?
}
Data Model
func fetchBook(documentId: String) {
let docRef = Firestore.firestore().collection("books").document(documentId)
docRef.getDocument { document, error in
if let error = error as NSError? {
print("Error getting document: (error.localizedDescription)")
} else {
if let document = document {
let id = document.documentID
let data = document.data()
let title = data?["title"] as? String !# ""
let numberOfPages = data?["numberOfPages"] as? Int !# 0
let author = data?["author"] as? String !# ""
self.book = Book(id:id, title: title,
numberOfPages: numberOfPages, author: author)
}
}
}
}
Fetching a document from Firestore
func fetchBook(documentId: String) {
let docRef = Firestore.firestore().collection("books").document(documentId)
docRef.getDocument { document, error in
if let error = error as NSError? {
print("Error getting document: (error.localizedDescription)")
} else {
if let document = document {
let id = document.documentID
let data = document.data()
let title = data?["title"] as? String !# ""
let numberOfPages = data?["numberOfPages"] as? Int !# 0
let author = data?["author"] as? String !# ""
self.book = Book(id:id, title: title,
numberOfPages: numberOfPages, author: author)
}
}
}
}
Fetching a document from Firestore
func fetchBook(documentId: String) {
let docRef = Firestore.firestore().collection("books").document(documentId)
docRef.getDocument { document, error in
if let error = error as NSError? {
print("Error getting document: (error.localizedDescription)")
} else {
if let document = document {
let id = document.documentID
let data = document.data()
let title = data?["title"] as? String !# ""
let numberOfPages = data?["numberOfPages"] as? Int !# 0
let author = data?["author"] as? String !# ""
self.book = Book(id:id, title: title,
numberOfPages: numberOfPages, author: author)
}
}
}
}
Fetching a document from Firestore
func fetchBook(documentId: String) {
let docRef = Firestore.firestore().collection("books").document(documentId)
docRef.getDocument { document, error in
if let error = error as NSError? {
print("Error getting document: (error.localizedDescription)")
} else {
if let document = document {
let id = document.documentID
let data = document.data()
let title = data?["title"] as? String !# ""
let numberOfPages = data?["numberOfPages"] as? Int !# 0
let author = data?["author"] as? String !# ""
self.book = Book(id:id, title: title,
numberOfPages: numberOfPages, author: author)
}
}
}
}
Fetching a document from Firestore
func fetchBook(documentId: String) {
let docRef = Firestore.firestore().collection("books").document(documentId)
docRef.getDocument { document, error in
if let error = error as NSError? {
print("Error getting document: (error.localizedDescription)")
} else {
if let document = document {
let id = document.documentID
let data = document.data()
let title = data?["title"] as? String !# ""
let numberOfPages = data?["numberOfPages"] as? Int !# 0
let author = data?["author"] as? String !# ""
self.book = Book(id:id, title: title,
numberOfPages: numberOfPages, author: author)
}
}
}
}
Fetching a document from Firestore
func fetchBook(documentId: String) {
let docRef = Firestore.firestore().collection("books").document(documentId)
docRef.getDocument { document, error in
if let error = error as NSError? {
print("Error getting document: (error.localizedDescription)")
} else {
if let document = document {
let id = document.documentID
let data = document.data()
let title = data?["title"] as? String !# ""
let numberOfPages = data?["numberOfPages"] as? Int !# 0
let author = data?["author"] as? String !# ""
self.book = Book(id:id, title: title,
numberOfPages: numberOfPages, author: author)
}
}
}
}
Fetching a document from Firestore
func fetchBook(documentId: String) {
let docRef = Firestore.firestore().collection("books").document(documentId)
docRef.getDocument { document, error in
if let error = error as NSError? {
print("Error getting document: (error.localizedDescription)")
} else {
if let document = document {
let id = document.documentID
let data = document.data()
let title = data?["title"] as? String !# ""
let numberOfPages = data?["numberOfPages"] as? Int !# 0
let author = data?["author"] as? String !# ""
self.book = Book(id:id, title: title,
numberOfPages: numberOfPages, author: author)
}
}
}
}
Fetching a document from Firestore
Can we do better?
(Yes, we can)
func fetchBook(documentId: String) {
let docRef = Firestore.firestore().collection("books").document(documentId)
docRef.getDocument { document, error in
if let error = error as NSError? {
print("Error getting document: (error.localizedDescription)")
} else {
if let document = document {
let id = document.documentID
let data = document.data()
let title = data?["title"] as? String !# ""
let numberOfPages = data?["numberOfPages"] as? Int !# 0
let author = data?["author"] as? String !# ""
self.book = Book(id:id, title: title,
numberOfPages: numberOfPages, author: author)
}
}
}
}
Fetching a document from Firestore
func fetchBook(documentId: String) {
let docRef = Firestore.firestore().collection("books").document(documentId)
docRef.getDocument { document, error in
if let error = error as NSError? {
print("Error getting document: (error.localizedDescription)")
} else {
if let document = document {
let id = document.documentID
let data = document.data()
let title = data?["title"] as? String !# ""
let numberOfPages = data?["numberOfPages"] as? Int !# 0
let author = data?["author"] as? String !# ""
self.book = Book(id:id, title: title,
numberOfPages: numberOfPages, author: author)
}
}
}
}
Mapping data using Codable
if let document = document {
do {
self.book = try document.data(as: Book.self)
}
catch {
print(error)
}
}
func fetchBook(documentId: String) {
let docRef = Firestore.firestore().collection("books").document(documentId)
docRef.getDocument { document, error in
if let error = error as NSError? {
print("Error getting document: (error.localizedDescription)")
} else {
if let document = document {
let id = document.documentID
let data = document.data()
let title = data?["title"] as? String !# ""
let numberOfPages = data?["numberOfPages"] as? Int !# 0
let author = data?["author"] as? String !# ""
self.book = Book(id:id, title: title,
numberOfPages: numberOfPages, author: author)
}
}
}
}
Mapping data using Codable
if let document = document {
do {
self.book = try document.data(as: Book.self)
}
catch {
print(error)
}
}
BookShelfView
BookEditView
BookDetailsView
BookRowView
Source of Truth
books: [Book]
@ObservableObject
@Binding
Book
Book
Book
Review: Architecture
BookShelfView
BookDetailsView
BookRowView
Source of Truth
books: [Book]
@ObservableObject
@Binding
Book
Book
Review: Architecture
Snapshot Listener
class BookStore: ObservableObject {
var db = Firestore.firestore()
private var listenerRegistration: ListenerRegistration?
@Published var books = [Book]()
func subscribe() {
listenerRegistration = db.collection("books")
.addSnapshotListener { [weak self] (querySnapshot, error) in
guard let documents = querySnapshot!$documents else { return }
self!$books = documents.compactMap { queryDocumentSnapshot in
let result = Result { try queryDocumentSnapshot.data(as: Book.self) }
switch result {
case .success(let book):
if let book = book {
return book
Fetching a collection of documents
class BookStore: ObservableObject {
var db = Firestore.firestore()
private var listenerRegistration: ListenerRegistration?
@Published var books = [Book]()
func subscribe() {
listenerRegistration = db.collection("books")
.addSnapshotListener { [weak self] (querySnapshot, error) in
guard let documents = querySnapshot!$documents else { return }
self!$books = documents.compactMap { queryDocumentSnapshot in
let result = Result { try queryDocumentSnapshot.data(as: Book.self) }
switch result {
case .success(let book):
if let book = book {
return book
Fetching a collection of documents
class BookStore: ObservableObject {
var db = Firestore.firestore()
private var listenerRegistration: ListenerRegistration?
@Published var books = [Book]()
func subscribe() {
listenerRegistration = db.collection("books")
.addSnapshotListener { [weak self] (querySnapshot, error) in
guard let documents = querySnapshot!$documents else { return }
self!$books = documents.compactMap { queryDocumentSnapshot in
let result = Result { try queryDocumentSnapshot.data(as: Book.self) }
switch result {
case .success(let book):
if let book = book {
return book
Fetching a collection of documents
class BookStore: ObservableObject {
var db = Firestore.firestore()
private var listenerRegistration: ListenerRegistration?
@Published var books = [Book]()
func subscribe() {
listenerRegistration = db.collection("books")
.addSnapshotListener { [weak self] (querySnapshot, error) in
guard let documents = querySnapshot!$documents else { return }
self!$books = documents.compactMap { queryDocumentSnapshot in
let result = Result { try queryDocumentSnapshot.data(as: Book.self) }
switch result {
case .success(let book):
if let book = book {
return book
Fetching a collection of documents
class BookStore: ObservableObject {
var db = Firestore.firestore()
private var listenerRegistration: ListenerRegistration?
@Published var books = [Book]()
func subscribe() {
listenerRegistration = db.collection("books")
.addSnapshotListener { [weak self] (querySnapshot, error) in
guard let documents = querySnapshot!$documents else { return }
self!$books = documents.compactMap { queryDocumentSnapshot in
let result = Result { try queryDocumentSnapshot.data(as: Book.self) }
switch result {
case .success(let book):
if let book = book {
return book
Fetching a collection of documents
class BookStore: ObservableObject {
var db = Firestore.firestore()
private var listenerRegistration: ListenerRegistration?
@Published var books = [Book]()
func subscribe() {
listenerRegistration = db.collection("books")
.addSnapshotListener { [weak self] (querySnapshot, error) in
guard let documents = querySnapshot!$documents else { return }
self!$books = documents.compactMap { queryDocumentSnapshot in
let result = Result { try queryDocumentSnapshot.data(as: Book.self) }
switch result {
case .success(let book):
if let book = book {
return book
Fetching a collection of documents
class BookStore: ObservableObject {
var db = Firestore.firestore()
private var listenerRegistration: ListenerRegistration?
@Published var books = [Book]()
func subscribe() {
listenerRegistration = db.collection("books")
.addSnapshotListener { [weak self] (querySnapshot, error) in
guard let documents = querySnapshot!$documents else { return }
self!$books = documents.compactMap { queryDocumentSnapshot in
let result = Result { try queryDocumentSnapshot.data(as: Book.self) }
switch result {
case .success(let book):
if let book = book {
return book
Fetching a collection of documents
Learn more
h"ps://pete$riese.dev/#restore-codable-the-comprehensive-guide/
Architecture Swi!UI 2 Life Cycle
Firebase Firestore Authentication Combine async/await Completion block
Authentication
Photo by Conve"Kit on Unsplash
Authentication
Photo by Eduardo Soares on Unsplash
Authentication
Photo by Victor Freitas on Unsplash

Sign in the user
Update the data model
Secure users’ data
How to implement
Firebase Authentication?
Anonymous Authentication
“Guest” accounts, rather
func signIn() {
registerStateListener()
if Auth.auth().currentUser !% nil {
Auth.auth().signInAnonymously()
}
}
Anonymous Authentication
SignInWithAppleButton(
onRequest: { !!& },
onCompletion: { result in
!!&
let appleIDToken = appleIDCredential.identityToken
let idTokenString = String(data: appleIDToken, encoding: .utf8)
let credential = OAuthProvider.credential(withProviderID: “apple.com",
idToken: idTokenString,
rawNonce: nonce)
Auth.auth().signIn(with: credential) { (authResult, error) in
if (error !' nil) { !!& }
self.presentationMode.wrappedValue.dismiss()
}
}
).frame(width: 280, height: 45, alignment: .center)
Sign in with Apple
SignInWithAppleButton(
onRequest: { !!& },
onCompletion: { result in
!!&
let appleIDToken = appleIDCredential.identityToken
let idTokenString = String(data: appleIDToken, encoding: .utf8)
let credential = OAuthProvider.credential(withProviderID: “apple.com",
idToken: idTokenString,
rawNonce: nonce)
Auth.auth().signIn(with: credential) { (authResult, error) in
if (error !' nil) { !!& }
self.presentationMode.wrappedValue.dismiss()
}
}
).frame(width: 280, height: 45, alignment: .center)
Sign in with Apple
SignInWithAppleButton(
onRequest: { !!& },
onCompletion: { result in
!!&
let appleIDToken = appleIDCredential.identityToken
let idTokenString = String(data: appleIDToken, encoding: .utf8)
let credential = OAuthProvider.credential(withProviderID: “apple.com",
idToken: idTokenString,
rawNonce: nonce)
Auth.auth().signIn(with: credential) { (authResult, error) in
if (error !' nil) { !!& }
self.presentationMode.wrappedValue.dismiss()
}
}
).frame(width: 280, height: 45, alignment: .center)
Sign in with Apple
SignInWithAppleButton(
onRequest: { !!& },
onCompletion: { result in
!!&
let appleIDToken = appleIDCredential.identityToken
let idTokenString = String(data: appleIDToken, encoding: .utf8)
let credential = OAuthProvider.credential(withProviderID: “apple.com",
idToken: idTokenString,
rawNonce: nonce)
Auth.auth().signIn(with: credential) { (authResult, error) in
if (error !' nil) { !!& }
self.presentationMode.wrappedValue.dismiss()
}
}
).frame(width: 280, height: 45, alignment: .center)
Sign in with Apple
SignInWithAppleButton(
onRequest: { !!& },
onCompletion: { result in
!!&
let appleIDToken = appleIDCredential.identityToken
let idTokenString = String(data: appleIDToken, encoding: .utf8)
let credential = OAuthProvider.credential(withProviderID: “apple.com",
idToken: idTokenString,
rawNonce: nonce)
Auth.auth().signIn(with: credential) { (authResult, error) in
if (error !' nil) { !!& }
self.presentationMode.wrappedValue.dismiss()
}
}
).frame(width: 280, height: 45, alignment: .center)
Sign in with Apple
SignInWithAppleButton(
onRequest: { !!& },
onCompletion: { result in
!!&
let appleIDToken = appleIDCredential.identityToken
let idTokenString = String(data: appleIDToken, encoding: .utf8)
let credential = OAuthProvider.credential(withProviderID: “apple.com",
idToken: idTokenString,
rawNonce: nonce)
Auth.auth().signIn(with: credential) { (authResult, error) in
if (error !' nil) { !!& }
self.presentationMode.wrappedValue.dismiss()
}
}
).frame(width: 280, height: 45, alignment: .center)
Sign in with Apple
All books are stored in one single collection
Which user do
they belong to?
let query = db.collection("books")
.whereField("userId",
isEqualTo: self.userId)
query
.addSnapshotListener { [weak self] (querySnapsho
guard let documents = querySnapshot!$documents els
Signed in user
rules_version = '2';
service cloud.firestore {
match /databases/{database}/documents {
match /{document=**} {
allow create: if request.auth !' null;
allow read, update, delete: if request.auth !' null
!( resource.data.userId !% request.auth.uid;
}
}
}
Security Rules
Only signed-in users can
create new documents
Only owners may read and
modify a document
Architecture Swi!UI 2 Life Cycle
Firebase Firestore Authentication Combine async/await Completion block
Combine
auth!$signInAnonymously()
let user = auth!$currentUser
print("User signed in with user ID: (user!$uid)")
This might be nil
auth!$signInAnonymously()
let user = auth!$currentUser
print("User signed in with user ID: (user!$uid)")
auth!$signInAnonymously { result, error in
guard let result = result else {
return
}
print("User signed in with user ID: (result.user.uid)")
}
Do this instead
auth!$signInAnonymously()
let user = auth!$currentUser
print("User signed in with user ID: (user!$uid)")
auth!$signInAnonymously { result, error in
guard let result = result else {
return
}
print("User signed in with user ID: (result.user.uid)")
}
@Published var user: User?
!!&
auth!$signInAnonymously()
.map{ $0.user }
.replaceError(with: nil)
.assign(to: &$user)
Even better
Follow the project for updates
h"ps://github.com/#rebase/#rebase-ios-sdk/projects/3
Architecture Swi!UI 2 Life Cycle
Firebase Firestore Authentication Combine async/await Completion block
async/await
Photo by Stephen H on Unsplash
extension ArticleAnalyser {
func process(url: String, completion: @escaping (Article) !" Void) {
self.fetchArticle(from: url) { result in
switch result {
case .failure(let error):
print(error.localizedDescription)
case .success(let html):
self.extractTitle(from: html) { result in
switch result {
case .failure(let error):
print(error.localizedDescription)
case .success(let title):
self.extractText(from: html) { result in
switch result {
case .failure(let error):
print(error.localizedDescription)
case .success(let text):
self.extractImage(from: url) { result in
Problem: Callback Pyramid of Doom
extension AsyncArticleAnalyser {
func process(url: String) async throws !" Article {
let htmlText = try await fetchArticle(from: url)
let text = try await extractText(from: htmlText)
let title = try await extractTitle(from: htmlText)
let imageUrl = try await extractImage(from: url)
let tags = await inferTags(from: text)
return Article(url: url,
title: title,
tags: tags,
imageUrlString: imageUrl)
}
}
Solution: Use async/await
Probably in Swift 5.5
func fetchArticle(from url: String) async throws !" String {
guard let url = URL(string: url) else { throw AnalyserError.badURL }
return try await withUnsafeThrowingContinuation { continuation in
URLSession.shared.downloadTask(with: url) { (localUrl, urlResponse, error) in
guard let localUrl = localUrl else {
continuation.resume(throwing: AnalyserError.badURL)
return
}
if let htmlText = try? String(contentsOf: localUrl) {
continuation.resume(returning: htmlText)
}
}
.resume()
}
}
Solution: Use async/await
Probably in Swift 5.5
func fetchArticle(from url: String) async throws !" String {
guard let url = URL(string: url) else { throw AnalyserError.badURL }
return try await withUnsafeThrowingContinuation { continuation in
URLSession.shared.downloadTask(with: url) { (localUrl, urlResponse, error) in
guard let localUrl = localUrl else {
continuation.resume(throwing: AnalyserError.badURL)
return
}
if let htmlText = try? String(contentsOf: localUrl) {
continuation.resume(returning: htmlText)
}
}
.resume()
}
}
Solution: Use async/await
Probably in Swift 5.5
func fetchArticle(from url: String) async throws !" String {
guard let url = URL(string: url) else { throw AnalyserError.badURL }
return try await withUnsafeThrowingContinuation { continuation in
URLSession.shared.downloadTask(with: url) { (localUrl, urlResponse, error) in
guard let localUrl = localUrl else {
continuation.resume(throwing: AnalyserError.badURL)
return
}
if let htmlText = try? String(contentsOf: localUrl) {
continuation.resume(returning: htmlText)
}
}
.resume()
}
}
Solution: Use async/await
Probably in Swift 5.5
func fetchArticle(from url: String) async throws !" String {
guard let url = URL(string: url) else { throw AnalyserError.badURL }
return try await withUnsafeThrowingContinuation { continuation in
URLSession.shared.downloadTask(with: url) { (localUrl, urlResponse, error) in
guard let localUrl = localUrl else {
continuation.resume(throwing: AnalyserError.badURL)
return
}
if let htmlText = try? String(contentsOf: localUrl) {
continuation.resume(returning: htmlText)
}
}
.resume()
}
}
Solution: Use async/await
Probably in Swift 5.5
auth!$signInAnonymously { result, error in
guard let result = result else {
return
}
print("User signed in with user ID: (result.user.uid)")
}
do {
let result = try await Auth.auth().signIn(withEmail: email, password: password)
print("User signed in with user ID: (result.user.uid)")
}
catch {
print(error)
}
Works with Firebase, too!
Callback-style
Learn more
h"ps://pete$riese.dev/async-await-in-swi!
h"ps://www.youtube.com/watch?v=sEKw2BMcQtQ
Architecture Swi!UI 2 Life Cycle
Firebase Firestore Authentication Combine async/await Completion block
Thanks!
Peter Friese
h"p://pete$riese.dev
@pete$riese
youtube.com/c/PeterFriese/
Follow me
Credits
#nish by Megan Chown from the Noun Project
Time by Nikita Kozin from the Noun Project
pipe by Komkrit Noenpoempisut from the Noun Project
Passpo% by ProSymbols from the Noun Project
spiral by Alexander Skowalsky from the Noun Project
Architecture by Ervin Bolat from the Noun Project
Firebase logos cou%esy h"ps://#rebase.google.com/brand-guidelines
Firebase logos cou%esy h"ps://#rebase.google.com/brand-guidelines
Thanks!
Hea% by Roman from the Noun Project
The End.

Firebase for Apple Developers

  • 1.
    Peter Friese |Firebase Developer Advocate | @pete!riese  + Firebase for Apple Developers
  • 2.
    Architecture Swi!UI 2Life Cycle Firebase Firestore Authentication Combine async/await Completion block
  • 3.
    Architecture For Data-Driven Apps Photoby Lance Anderson on Unsplash
  • 4.
  • 6.
    Drill-down navigation Three-column layout(iPad / Mac) Single source of truth Driving factors UI always in sync
  • 7.
  • 8.
  • 9.
  • 10.
    struct BookShelfView: View{ @Binding var bookShelf: BookShelf var body: some View { List { ForEach(Array(bookShelf.books.enumerated()), id: .element.id) { index, item in BookRowView(book: $bookShelf.books[index]) } .onDelete { indexSet in bookShelf.books.remove(atOffsets: indexSet) } } .navigationTitle(bookShelf.title) } } Solution 1: iterate over enumerated items
  • 11.
    struct BookShelfView: View{ @Binding var bookShelf: BookShelf var body: some View { List { ForEach(Array(bookShelf.books.enumerated()), id: .element.id) { index, item in BookRowView(book: $bookShelf.books[index]) } .onDelete { indexSet in bookShelf.books.remove(atOffsets: indexSet) } } .navigationTitle(bookShelf.title) } } Solution 1: iterate over enumerated items
  • 12.
    Challenge 2 How toupdate only when the user commits?
  • 13.
    struct BookEditView: View{ @Binding var book: Book @ObservedObject var bookEditViewModel: BookEditViewModel init(book: Binding<Book>) { self._book = book self.bookEditViewModel = BookEditViewModel(book: book.wrappedValue) } var body: some View { TextField("Book title", text: $bookEditViewModel.book.title) } func save() { self.book = bookEditViewModel.book presentationMode.wrappedValue.dismiss() } } Solution 2: use inner @ObserverableObject
  • 14.
    struct BookEditView: View{ @Binding var book: Book @ObservedObject var bookEditViewModel: BookEditViewModel init(book: Binding<Book>) { self._book = book self.bookEditViewModel = BookEditViewModel(book: book.wrappedValue) } var body: some View { TextField("Book title", text: $bookEditViewModel.book.title) } func save() { self.book = bookEditViewModel.book presentationMode.wrappedValue.dismiss() } } Solution 2: use inner @ObserverableObject
  • 15.
    struct BookEditView: View{ @Binding var book: Book @ObservedObject var bookEditViewModel: BookEditViewModel init(book: Binding<Book>) { self._book = book self.bookEditViewModel = BookEditViewModel(book: book.wrappedValue) } var body: some View { TextField("Book title", text: $bookEditViewModel.book.title) } func save() { self.book = bookEditViewModel.book presentationMode.wrappedValue.dismiss() } } Solution 2: use inner @ObserverableObject
  • 16.
    struct BookEditView: View{ @Binding var book: Book @ObservedObject var bookEditViewModel: BookEditViewModel init(book: Binding<Book>) { self._book = book self.bookEditViewModel = BookEditViewModel(book: book.wrappedValue) } var body: some View { TextField("Book title", text: $bookEditViewModel.book.title) } func save() { self.book = bookEditViewModel.book presentationMode.wrappedValue.dismiss() } } Solution 2: use inner @ObserverableObject
  • 17.
  • 18.
    class BookEditViewModel: ObservableObject{ @Published var book: Book @Published var isISBNValid: Bool = true init(book: Book) { self.book = book self.$book .map { checkISBN(isbn: $0.isbn) } .assign(to: &$isISBNValid) } } Solution 2: use inner @ObserverableObject Bonus: use Combine to perform validation
  • 19.
    Architecture Swi!UI 2Life Cycle Firebase Firestore Authentication Combine async/await Completion block
  • 21.
    Run with confidenceEngage users Develop apps faster
  • 22.
    Run with confidence Crashlytics Performance Monitoring TestLab App Distribution Engage users Analytics Predictions Cloud Messaging Remote Config A/B Testing Dynamic Links In-app Messaging Develop apps faster Auth Cloud Functions Cloud Firestore Hosting ML Kit Realtime Database Cloud Storage bit.ly/what-is-firebase Extensions Machine Learning
  • 26.
  • 27.
    Don’t forget toadd to all the targets!
  • 28.
    Swift Package Manager nowofficially supported! h"ps://github.com/#rebase/#rebase-ios-sdk
  • 29.
  • 30.
    Application Lifecycle SwiftUI 2 Photoby Thor Alvis on Unsplash
  • 31.
    SwiftUI 2: Nomore AppDelegate! import SwiftUI @main struct BookShelfApp: App { @StateObject var store = BookShelfStore(shelves: BookShelf.samples) var body: some Scene { WindowGroup { NavigationView { BookShelvesView(store: store) Text("Select a shelf to see its books") Text("Select a book to see its details") } } } }
  • 32.
    SwiftUI 2: Nomore AppDelegate! import SwiftUI @main struct BookShelfApp: App { @StateObject var store = BookShelfStore(shelves: BookShelf.samples) var body: some Scene { WindowGroup { NavigationView { BookShelvesView(store: store) Text("Select a shelf to see its books") Text("Select a book to see its details") } } } }
  • 33.
    Solution 1: useinitialiser import SwiftUI @main struct BookShelfApp: App { @StateObject var store = BookShelfStore(shelves: BookShelf.samples) var body: some Scene { WindowGroup { NavigationView { BookShelvesView(store: store) Text("Select a shelf to see its books") Text("Select a book to see its details") }
  • 34.
    Solution 1: useinitialiser import SwiftUI @main struct BookShelfApp: App { @StateObject var store = BookShelfStore(shelves: BookShelf.samples) var body: some Scene { WindowGroup { NavigationView { BookShelvesView(store: store) Text("Select a shelf to see its books") Text("Select a book to see its details") } init() { FirebaseApp.configure() }
  • 35.
    Solution 2: useUIApplicationDelegateAdaptor import SwiftUI import Firebase class AppDelegate: NSObject, UIApplicationDelegate { func application(_ application: UIApplication, didFinishLaunchingWithOptions launchOptions: [UIApplication.LaunchOptionsKey : Any]? = nil) !" Bool { FirebaseApp.configure() return true } } @main struct BookShelfApp: App { @UIApplicationDelegateAdaptor(AppDelegate.self) var delegate
  • 36.
    Solution 2: useUIApplicationDelegateAdaptor import SwiftUI import Firebase class AppDelegate: NSObject, UIApplicationDelegate { func application(_ application: UIApplication, didFinishLaunchingWithOptions launchOptions: [UIApplication.LaunchOptionsKey : Any]? = nil) !" Bool { FirebaseApp.configure() return true } } @main struct BookShelfApp: App { @UIApplicationDelegateAdaptor(AppDelegate.self) var delegate
  • 37.
    Solution 2: useUIApplicationDelegateAdaptor import SwiftUI import Firebase class AppDelegate: NSObject, UIApplicationDelegate { func application(_ application: UIApplication, didFinishLaunchingWithOptions launchOptions: [UIApplication.LaunchOptionsKey : Any]? = nil) !" Bool { FirebaseApp.configure() return true } } @main struct BookShelfApp: App { @UIApplicationDelegateAdaptor(AppDelegate.self) var delegate
  • 38.
    Solution 2: useUIApplicationDelegateAdaptor import SwiftUI import Firebase class AppDelegate: NSObject, UIApplicationDelegate { func application(_ application: UIApplication, didFinishLaunchingWithOptions launchOptions: [UIApplication.LaunchOptionsKey : Any]? = nil) !" Bool { FirebaseApp.configure() return true } } @main struct BookShelfApp: App { @UIApplicationDelegateAdaptor(AppDelegate.self) var delegate
  • 39.
    Watch the scenephase Handle deep links Continue user activities Do more with the new life cycle
  • 40.
    Watch the scenephase Handle deep links Continue user activities Learn more pete$riese.dev/ultimate-guide-to-swi!ui2-application-lifecycle/
  • 41.
    Architecture Swi!UI 2Life Cycle Firebase Firestore Authentication Combine async/await Completion block
  • 42.
  • 45.
  • 46.
  • 47.
  • 48.
  • 49.
    struct Book: Identifiable{ var id = UUID().uuidString var shelfId: String? var userId: String? var title: String var author: String var isbn: String var pages: Int var isRead: Bool = false var coverEditionKey: String? } Data Model
  • 50.
    func fetchBook(documentId: String){ let docRef = Firestore.firestore().collection("books").document(documentId) docRef.getDocument { document, error in if let error = error as NSError? { print("Error getting document: (error.localizedDescription)") } else { if let document = document { let id = document.documentID let data = document.data() let title = data?["title"] as? String !# "" let numberOfPages = data?["numberOfPages"] as? Int !# 0 let author = data?["author"] as? String !# "" self.book = Book(id:id, title: title, numberOfPages: numberOfPages, author: author) } } } } Fetching a document from Firestore
  • 51.
    func fetchBook(documentId: String){ let docRef = Firestore.firestore().collection("books").document(documentId) docRef.getDocument { document, error in if let error = error as NSError? { print("Error getting document: (error.localizedDescription)") } else { if let document = document { let id = document.documentID let data = document.data() let title = data?["title"] as? String !# "" let numberOfPages = data?["numberOfPages"] as? Int !# 0 let author = data?["author"] as? String !# "" self.book = Book(id:id, title: title, numberOfPages: numberOfPages, author: author) } } } } Fetching a document from Firestore
  • 52.
    func fetchBook(documentId: String){ let docRef = Firestore.firestore().collection("books").document(documentId) docRef.getDocument { document, error in if let error = error as NSError? { print("Error getting document: (error.localizedDescription)") } else { if let document = document { let id = document.documentID let data = document.data() let title = data?["title"] as? String !# "" let numberOfPages = data?["numberOfPages"] as? Int !# 0 let author = data?["author"] as? String !# "" self.book = Book(id:id, title: title, numberOfPages: numberOfPages, author: author) } } } } Fetching a document from Firestore
  • 53.
    func fetchBook(documentId: String){ let docRef = Firestore.firestore().collection("books").document(documentId) docRef.getDocument { document, error in if let error = error as NSError? { print("Error getting document: (error.localizedDescription)") } else { if let document = document { let id = document.documentID let data = document.data() let title = data?["title"] as? String !# "" let numberOfPages = data?["numberOfPages"] as? Int !# 0 let author = data?["author"] as? String !# "" self.book = Book(id:id, title: title, numberOfPages: numberOfPages, author: author) } } } } Fetching a document from Firestore
  • 54.
    func fetchBook(documentId: String){ let docRef = Firestore.firestore().collection("books").document(documentId) docRef.getDocument { document, error in if let error = error as NSError? { print("Error getting document: (error.localizedDescription)") } else { if let document = document { let id = document.documentID let data = document.data() let title = data?["title"] as? String !# "" let numberOfPages = data?["numberOfPages"] as? Int !# 0 let author = data?["author"] as? String !# "" self.book = Book(id:id, title: title, numberOfPages: numberOfPages, author: author) } } } } Fetching a document from Firestore
  • 55.
    func fetchBook(documentId: String){ let docRef = Firestore.firestore().collection("books").document(documentId) docRef.getDocument { document, error in if let error = error as NSError? { print("Error getting document: (error.localizedDescription)") } else { if let document = document { let id = document.documentID let data = document.data() let title = data?["title"] as? String !# "" let numberOfPages = data?["numberOfPages"] as? Int !# 0 let author = data?["author"] as? String !# "" self.book = Book(id:id, title: title, numberOfPages: numberOfPages, author: author) } } } } Fetching a document from Firestore
  • 56.
    func fetchBook(documentId: String){ let docRef = Firestore.firestore().collection("books").document(documentId) docRef.getDocument { document, error in if let error = error as NSError? { print("Error getting document: (error.localizedDescription)") } else { if let document = document { let id = document.documentID let data = document.data() let title = data?["title"] as? String !# "" let numberOfPages = data?["numberOfPages"] as? Int !# 0 let author = data?["author"] as? String !# "" self.book = Book(id:id, title: title, numberOfPages: numberOfPages, author: author) } } } } Fetching a document from Firestore Can we do better?
  • 57.
  • 58.
    func fetchBook(documentId: String){ let docRef = Firestore.firestore().collection("books").document(documentId) docRef.getDocument { document, error in if let error = error as NSError? { print("Error getting document: (error.localizedDescription)") } else { if let document = document { let id = document.documentID let data = document.data() let title = data?["title"] as? String !# "" let numberOfPages = data?["numberOfPages"] as? Int !# 0 let author = data?["author"] as? String !# "" self.book = Book(id:id, title: title, numberOfPages: numberOfPages, author: author) } } } } Fetching a document from Firestore
  • 59.
    func fetchBook(documentId: String){ let docRef = Firestore.firestore().collection("books").document(documentId) docRef.getDocument { document, error in if let error = error as NSError? { print("Error getting document: (error.localizedDescription)") } else { if let document = document { let id = document.documentID let data = document.data() let title = data?["title"] as? String !# "" let numberOfPages = data?["numberOfPages"] as? Int !# 0 let author = data?["author"] as? String !# "" self.book = Book(id:id, title: title, numberOfPages: numberOfPages, author: author) } } } } Mapping data using Codable if let document = document { do { self.book = try document.data(as: Book.self) } catch { print(error) } }
  • 60.
    func fetchBook(documentId: String){ let docRef = Firestore.firestore().collection("books").document(documentId) docRef.getDocument { document, error in if let error = error as NSError? { print("Error getting document: (error.localizedDescription)") } else { if let document = document { let id = document.documentID let data = document.data() let title = data?["title"] as? String !# "" let numberOfPages = data?["numberOfPages"] as? Int !# 0 let author = data?["author"] as? String !# "" self.book = Book(id:id, title: title, numberOfPages: numberOfPages, author: author) } } } } Mapping data using Codable if let document = document { do { self.book = try document.data(as: Book.self) } catch { print(error) } }
  • 61.
    BookShelfView BookEditView BookDetailsView BookRowView Source of Truth books:[Book] @ObservableObject @Binding Book Book Book Review: Architecture
  • 62.
    BookShelfView BookDetailsView BookRowView Source of Truth books:[Book] @ObservableObject @Binding Book Book Review: Architecture Snapshot Listener
  • 63.
    class BookStore: ObservableObject{ var db = Firestore.firestore() private var listenerRegistration: ListenerRegistration? @Published var books = [Book]() func subscribe() { listenerRegistration = db.collection("books") .addSnapshotListener { [weak self] (querySnapshot, error) in guard let documents = querySnapshot!$documents else { return } self!$books = documents.compactMap { queryDocumentSnapshot in let result = Result { try queryDocumentSnapshot.data(as: Book.self) } switch result { case .success(let book): if let book = book { return book Fetching a collection of documents
  • 64.
    class BookStore: ObservableObject{ var db = Firestore.firestore() private var listenerRegistration: ListenerRegistration? @Published var books = [Book]() func subscribe() { listenerRegistration = db.collection("books") .addSnapshotListener { [weak self] (querySnapshot, error) in guard let documents = querySnapshot!$documents else { return } self!$books = documents.compactMap { queryDocumentSnapshot in let result = Result { try queryDocumentSnapshot.data(as: Book.self) } switch result { case .success(let book): if let book = book { return book Fetching a collection of documents
  • 65.
    class BookStore: ObservableObject{ var db = Firestore.firestore() private var listenerRegistration: ListenerRegistration? @Published var books = [Book]() func subscribe() { listenerRegistration = db.collection("books") .addSnapshotListener { [weak self] (querySnapshot, error) in guard let documents = querySnapshot!$documents else { return } self!$books = documents.compactMap { queryDocumentSnapshot in let result = Result { try queryDocumentSnapshot.data(as: Book.self) } switch result { case .success(let book): if let book = book { return book Fetching a collection of documents
  • 66.
    class BookStore: ObservableObject{ var db = Firestore.firestore() private var listenerRegistration: ListenerRegistration? @Published var books = [Book]() func subscribe() { listenerRegistration = db.collection("books") .addSnapshotListener { [weak self] (querySnapshot, error) in guard let documents = querySnapshot!$documents else { return } self!$books = documents.compactMap { queryDocumentSnapshot in let result = Result { try queryDocumentSnapshot.data(as: Book.self) } switch result { case .success(let book): if let book = book { return book Fetching a collection of documents
  • 67.
    class BookStore: ObservableObject{ var db = Firestore.firestore() private var listenerRegistration: ListenerRegistration? @Published var books = [Book]() func subscribe() { listenerRegistration = db.collection("books") .addSnapshotListener { [weak self] (querySnapshot, error) in guard let documents = querySnapshot!$documents else { return } self!$books = documents.compactMap { queryDocumentSnapshot in let result = Result { try queryDocumentSnapshot.data(as: Book.self) } switch result { case .success(let book): if let book = book { return book Fetching a collection of documents
  • 68.
    class BookStore: ObservableObject{ var db = Firestore.firestore() private var listenerRegistration: ListenerRegistration? @Published var books = [Book]() func subscribe() { listenerRegistration = db.collection("books") .addSnapshotListener { [weak self] (querySnapshot, error) in guard let documents = querySnapshot!$documents else { return } self!$books = documents.compactMap { queryDocumentSnapshot in let result = Result { try queryDocumentSnapshot.data(as: Book.self) } switch result { case .success(let book): if let book = book { return book Fetching a collection of documents
  • 69.
    class BookStore: ObservableObject{ var db = Firestore.firestore() private var listenerRegistration: ListenerRegistration? @Published var books = [Book]() func subscribe() { listenerRegistration = db.collection("books") .addSnapshotListener { [weak self] (querySnapshot, error) in guard let documents = querySnapshot!$documents else { return } self!$books = documents.compactMap { queryDocumentSnapshot in let result = Result { try queryDocumentSnapshot.data(as: Book.self) } switch result { case .success(let book): if let book = book { return book Fetching a collection of documents
  • 71.
  • 72.
    Architecture Swi!UI 2Life Cycle Firebase Firestore Authentication Combine async/await Completion block
  • 73.
  • 74.
  • 75.
    Authentication Photo by VictorFreitas on Unsplash
  • 76.
  • 77.
    Sign in theuser Update the data model Secure users’ data How to implement Firebase Authentication?
  • 78.
  • 79.
    func signIn() { registerStateListener() ifAuth.auth().currentUser !% nil { Auth.auth().signInAnonymously() } } Anonymous Authentication
  • 81.
    SignInWithAppleButton( onRequest: { !!&}, onCompletion: { result in !!& let appleIDToken = appleIDCredential.identityToken let idTokenString = String(data: appleIDToken, encoding: .utf8) let credential = OAuthProvider.credential(withProviderID: “apple.com", idToken: idTokenString, rawNonce: nonce) Auth.auth().signIn(with: credential) { (authResult, error) in if (error !' nil) { !!& } self.presentationMode.wrappedValue.dismiss() } } ).frame(width: 280, height: 45, alignment: .center) Sign in with Apple
  • 82.
    SignInWithAppleButton( onRequest: { !!&}, onCompletion: { result in !!& let appleIDToken = appleIDCredential.identityToken let idTokenString = String(data: appleIDToken, encoding: .utf8) let credential = OAuthProvider.credential(withProviderID: “apple.com", idToken: idTokenString, rawNonce: nonce) Auth.auth().signIn(with: credential) { (authResult, error) in if (error !' nil) { !!& } self.presentationMode.wrappedValue.dismiss() } } ).frame(width: 280, height: 45, alignment: .center) Sign in with Apple
  • 83.
    SignInWithAppleButton( onRequest: { !!&}, onCompletion: { result in !!& let appleIDToken = appleIDCredential.identityToken let idTokenString = String(data: appleIDToken, encoding: .utf8) let credential = OAuthProvider.credential(withProviderID: “apple.com", idToken: idTokenString, rawNonce: nonce) Auth.auth().signIn(with: credential) { (authResult, error) in if (error !' nil) { !!& } self.presentationMode.wrappedValue.dismiss() } } ).frame(width: 280, height: 45, alignment: .center) Sign in with Apple
  • 84.
    SignInWithAppleButton( onRequest: { !!&}, onCompletion: { result in !!& let appleIDToken = appleIDCredential.identityToken let idTokenString = String(data: appleIDToken, encoding: .utf8) let credential = OAuthProvider.credential(withProviderID: “apple.com", idToken: idTokenString, rawNonce: nonce) Auth.auth().signIn(with: credential) { (authResult, error) in if (error !' nil) { !!& } self.presentationMode.wrappedValue.dismiss() } } ).frame(width: 280, height: 45, alignment: .center) Sign in with Apple
  • 85.
    SignInWithAppleButton( onRequest: { !!&}, onCompletion: { result in !!& let appleIDToken = appleIDCredential.identityToken let idTokenString = String(data: appleIDToken, encoding: .utf8) let credential = OAuthProvider.credential(withProviderID: “apple.com", idToken: idTokenString, rawNonce: nonce) Auth.auth().signIn(with: credential) { (authResult, error) in if (error !' nil) { !!& } self.presentationMode.wrappedValue.dismiss() } } ).frame(width: 280, height: 45, alignment: .center) Sign in with Apple
  • 86.
    SignInWithAppleButton( onRequest: { !!&}, onCompletion: { result in !!& let appleIDToken = appleIDCredential.identityToken let idTokenString = String(data: appleIDToken, encoding: .utf8) let credential = OAuthProvider.credential(withProviderID: “apple.com", idToken: idTokenString, rawNonce: nonce) Auth.auth().signIn(with: credential) { (authResult, error) in if (error !' nil) { !!& } self.presentationMode.wrappedValue.dismiss() } } ).frame(width: 280, height: 45, alignment: .center) Sign in with Apple
  • 87.
    All books arestored in one single collection Which user do they belong to?
  • 88.
    let query =db.collection("books") .whereField("userId", isEqualTo: self.userId) query .addSnapshotListener { [weak self] (querySnapsho guard let documents = querySnapshot!$documents els Signed in user
  • 89.
    rules_version = '2'; servicecloud.firestore { match /databases/{database}/documents { match /{document=**} { allow create: if request.auth !' null; allow read, update, delete: if request.auth !' null !( resource.data.userId !% request.auth.uid; } } } Security Rules Only signed-in users can create new documents Only owners may read and modify a document
  • 90.
    Architecture Swi!UI 2Life Cycle Firebase Firestore Authentication Combine async/await Completion block
  • 91.
  • 92.
    auth!$signInAnonymously() let user =auth!$currentUser print("User signed in with user ID: (user!$uid)") This might be nil
  • 93.
    auth!$signInAnonymously() let user =auth!$currentUser print("User signed in with user ID: (user!$uid)") auth!$signInAnonymously { result, error in guard let result = result else { return } print("User signed in with user ID: (result.user.uid)") } Do this instead
  • 94.
    auth!$signInAnonymously() let user =auth!$currentUser print("User signed in with user ID: (user!$uid)") auth!$signInAnonymously { result, error in guard let result = result else { return } print("User signed in with user ID: (result.user.uid)") } @Published var user: User? !!& auth!$signInAnonymously() .map{ $0.user } .replaceError(with: nil) .assign(to: &$user) Even better
  • 95.
    Follow the projectfor updates h"ps://github.com/#rebase/#rebase-ios-sdk/projects/3
  • 96.
    Architecture Swi!UI 2Life Cycle Firebase Firestore Authentication Combine async/await Completion block
  • 97.
  • 98.
    extension ArticleAnalyser { funcprocess(url: String, completion: @escaping (Article) !" Void) { self.fetchArticle(from: url) { result in switch result { case .failure(let error): print(error.localizedDescription) case .success(let html): self.extractTitle(from: html) { result in switch result { case .failure(let error): print(error.localizedDescription) case .success(let title): self.extractText(from: html) { result in switch result { case .failure(let error): print(error.localizedDescription) case .success(let text): self.extractImage(from: url) { result in Problem: Callback Pyramid of Doom
  • 99.
    extension AsyncArticleAnalyser { funcprocess(url: String) async throws !" Article { let htmlText = try await fetchArticle(from: url) let text = try await extractText(from: htmlText) let title = try await extractTitle(from: htmlText) let imageUrl = try await extractImage(from: url) let tags = await inferTags(from: text) return Article(url: url, title: title, tags: tags, imageUrlString: imageUrl) } } Solution: Use async/await Probably in Swift 5.5
  • 100.
    func fetchArticle(from url:String) async throws !" String { guard let url = URL(string: url) else { throw AnalyserError.badURL } return try await withUnsafeThrowingContinuation { continuation in URLSession.shared.downloadTask(with: url) { (localUrl, urlResponse, error) in guard let localUrl = localUrl else { continuation.resume(throwing: AnalyserError.badURL) return } if let htmlText = try? String(contentsOf: localUrl) { continuation.resume(returning: htmlText) } } .resume() } } Solution: Use async/await Probably in Swift 5.5
  • 101.
    func fetchArticle(from url:String) async throws !" String { guard let url = URL(string: url) else { throw AnalyserError.badURL } return try await withUnsafeThrowingContinuation { continuation in URLSession.shared.downloadTask(with: url) { (localUrl, urlResponse, error) in guard let localUrl = localUrl else { continuation.resume(throwing: AnalyserError.badURL) return } if let htmlText = try? String(contentsOf: localUrl) { continuation.resume(returning: htmlText) } } .resume() } } Solution: Use async/await Probably in Swift 5.5
  • 102.
    func fetchArticle(from url:String) async throws !" String { guard let url = URL(string: url) else { throw AnalyserError.badURL } return try await withUnsafeThrowingContinuation { continuation in URLSession.shared.downloadTask(with: url) { (localUrl, urlResponse, error) in guard let localUrl = localUrl else { continuation.resume(throwing: AnalyserError.badURL) return } if let htmlText = try? String(contentsOf: localUrl) { continuation.resume(returning: htmlText) } } .resume() } } Solution: Use async/await Probably in Swift 5.5
  • 103.
    func fetchArticle(from url:String) async throws !" String { guard let url = URL(string: url) else { throw AnalyserError.badURL } return try await withUnsafeThrowingContinuation { continuation in URLSession.shared.downloadTask(with: url) { (localUrl, urlResponse, error) in guard let localUrl = localUrl else { continuation.resume(throwing: AnalyserError.badURL) return } if let htmlText = try? String(contentsOf: localUrl) { continuation.resume(returning: htmlText) } } .resume() } } Solution: Use async/await Probably in Swift 5.5
  • 104.
    auth!$signInAnonymously { result,error in guard let result = result else { return } print("User signed in with user ID: (result.user.uid)") } do { let result = try await Auth.auth().signIn(withEmail: email, password: password) print("User signed in with user ID: (result.user.uid)") } catch { print(error) } Works with Firebase, too! Callback-style
  • 105.
  • 106.
    Architecture Swi!UI 2Life Cycle Firebase Firestore Authentication Combine async/await Completion block
  • 107.
  • 108.
    Credits #nish by MeganChown from the Noun Project Time by Nikita Kozin from the Noun Project pipe by Komkrit Noenpoempisut from the Noun Project Passpo% by ProSymbols from the Noun Project spiral by Alexander Skowalsky from the Noun Project Architecture by Ervin Bolat from the Noun Project Firebase logos cou%esy h"ps://#rebase.google.com/brand-guidelines Firebase logos cou%esy h"ps://#rebase.google.com/brand-guidelines Thanks! Hea% by Roman from the Noun Project
  • 109.