This tutorial describes how to divide your Assets import data into smaller submission chunks to avoid hitting the async events invocation runtime limit of Forge. Refer to forge documentation for more details on the invocation limits. The app you will create as a part of this tutorial uses the Async Events API to queue events that fetch and send data to Assets via the Imports REST API. You will also get exposed to the Forge Storage API through this tutorial.
This tutorial assumes you're already familiar with developing an Assets Import app on Forge and the Imports REST API for Assets. If not, see Import third party data into Assets and Imports REST API Guide.
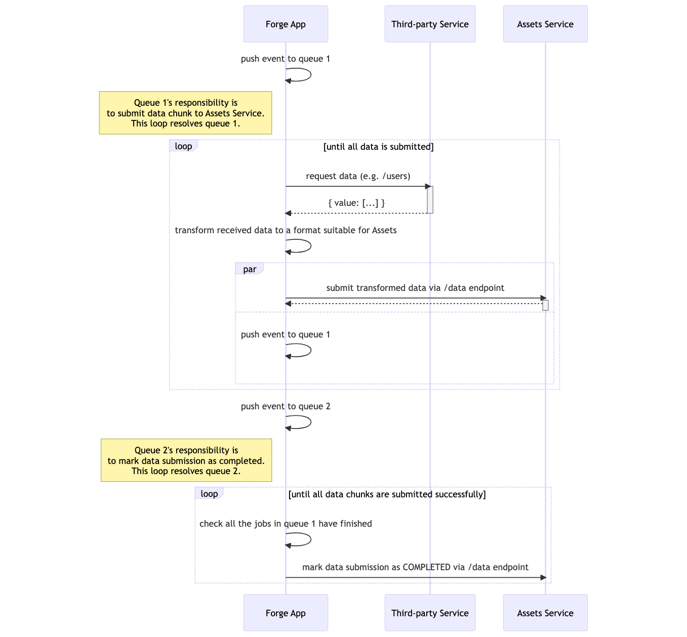
In this app, we are focusing on how to import data into Assets without being bound by the invocation time limit. To overcome this, the import job needs to be divided into smaller tasks that take less than the time limit to finish and we leverage the Forge events package to queue and execute these tasks.
For example, if the third-party service contains 100 objects to be imported into Assets and the third-party API only returns a paginated response of 10 objects per read request, the Forge app in this tutorial will divide the import job into 10 tasks that will be handled by the Forge events package. Each of the tasks will:

Since we are mainly leveraging the Forge Async Events API, there are platform limitations around this library that we should be aware of. To view the full list, see Platform quotas and limit.
The most notable limitation of the Async Events API in our use case is the 1000-depth limit for cyclic invocations.
A cyclic invocation is when an event resolver pushes a new event into the queue and thus creating a cycle, which is what we are implementing in this guide.
If your use case requires the cyclic invocation limit to be increased, you can visit the Platform quotas and limit - Apps exceeding quotas or limits for more details on how to request for the limit for your app to be raised.
Async events also have a higher invocation time limit than other types of invocations. For more details, see Forge invocation limits.
1 2forge create
1 2npm install @forge/react@latest @forge/events@latest @forge/resolver@latest @forge/bridge@latest @forge/kvs@latest --save
Since this app uses Forge Storage API, we will need to update the manifest to include the following scope:
1 2permissions: scopes: - import:import-configuration:cmdb - storage:app # scope required to use Forge Storage
We also need to set up the queues that will submit the data to Assets and mark the data submission process as completed following Forge's guide on how to use Async Events API.
1 2modules: jiraServiceManagement:assetsImportType: ... consumer: - key: submit-data-chunk-queue-consumer queue: submit-data-chunk-queue resolver: function: processImportQueue method: submit-data-chunk-queue-listener - key: import-completed-queue-consumer queue: import-completed-queue resolver: function: importCompletedHandler method: import-completed-queue-listener function: - key: processImportQueue handler: index.processQueue timeoutSeconds: 900 - key: importCompletedHandler handler: index.processQueue timeoutSeconds: 900 ...
We are making API requests to external services that are not a part of Atlassian. The permissions property in the manifest needs to be extended to include egress control, defining the external domains our app sends requests to and reads data from.
1 2permissions: scopes: ... external: fetch: backend: - "example.com" # replace this URL with that of your third-party service
Imports REST workflow requires the user to define a mapping between the data source fields and the destination object type attributes in Assets.
We can make a request to Assets to create a new mapping for the import when the user finishes configuring the Forge app.
To do this, navigate to the src/frontend/index.jsx file and change the onSubmit function in the App component.
1 2import { requestJira } from '@forge/bridge'; import { useForm, Form, Button, FormSection, FormFooter } from "@forge/react"; import { FullContext } from '@forge/bridge/out/types'; ... const App = () => { ... const [context, setContext] = useState<FullContext | undefined>(undefined); useEffect(() => { if (!context) { view.getContext().then(setContext); } }, [context]); const { handleSubmit } = useForm() const onSubmit = async () => { const { extension: { workspaceId, importId }, } = context; await requestJira(`/jsm/assets/workspace/${workspaceId}/v1/importsource/${importId}/mapping`, { method: "PUT", body: JSON.stringify(/* TODO provide your mapping here */), headers: { Accept: "application/json", "Content-Type": "application/json", }, } ); // should capture error, throw Error and handle error state here if required. }; return ( <Form onSubmit={handleSubmit(onSubmit)}> <FormSection> ... </FormSection> <FormFooter> <Button appearance="primary" type="submit"> Save configuration </Button> </FormFooter> </Form> ); };
In Step 2, we have defined in the manifest file the queues to which we will push the events.
To consume the queue events, we now need to define the resolver.
Navigate to src/resolvers/index.js and instantiate the queues like below.
1 2export const importQueue = new Queue({ key: "submit-data-chunk-queue" }); export const importCompletedQueue = new Queue({ key: "import-completed-queue", });
Navigate to the startImport function in src/resolvers/index.jsx and add the following logic.
1 2const getImportQueueJobsStorageKey = (importId) => "import-" + importId + "_import-queue_jobs"; const startImport = async (context) => { // create a new execution const newlyCreatedExecution = await api .asUser() .requestJira( route`/jsm/assets/workspace/${context.workspaceId}/v1/importsource/${context.importId}/executions`, { method: "POST", } ); const newlyCreatedExecutionJson = await newlyCreatedExecution.json(); // the response is a set of links which contain a UUID that represents the execution // hence, we need to extract it const executionId = extractExecutionId( newlyCreatedExecutionJson.links.submitResults ); // Set up our queue jobs tracker await kvs.set(getImportQueueJobsStorageKey(importId, 0), []); // Push a single event with JSON payload const jobId = await importQueue.push({ body: { workspaceId, importId, executionId, start: 0, end: apiPageLimit, } }); return { result: "start import", }; };
Now that we have successfully queued our first job, we need to implement the resolver for that job. Go back to the src/resolvers/index.js file created at the beginning and add the following code.
1 2const getImportQueueJobsStorageKey = (importId) => "import-" + importId + "_import-queue_jobs"; resolver.define( "submit-data-chunk-queue-listener", async ({ payload, context }) => { const { workspaceId, importId, executionId, start, end } = payload; // keep track of all the jobs we have queued so far so we can check if they have finished successfully later // when we need to mark the execution as completed const jobs = (await kvs.get(getImportQueueJobsStorageKey(importId))) || []; const newJobs = jobs.concat(context.jobId); await kvs.set(getImportQueueJobsStorageKey(importId), newJobs); // fetch paged response for objects to import from 3rd party source const options = { method: "GET", headers: { "Content-Type": "application/json" }, }; const get3rdPartyDataResponse = await api.fetch( "https://example.com/GET", // TODO replace this with your 3rd party API options ); // calculate the payload for the next job to be queued const nextJobPayload = { workspaceId, importId, executionId, start: end + 1, end: end + /* TODO insert number of objects per paginated request */, }; if (get3rdPartyDataResponse.hasNext) { // trigger this event listener again importQueue.push({ body: nextJobPayload }); } else { // all jobs have finished and mark import as done // the details of this queue will be answered in Step 5 importCompletedQueue.push({ body: { workspaceId, importId, executionId } }); } const transformedData = transform3rdPartyData(get3rdPartyDataResponse.data); /* TODO transform3rdPartyData will need to be implemented by you */ // send data chunk to Assets await api .asApp() .requestJira( route`/jsm/assets/workspace/${workspaceId}/v1/importsource/${importId}/executions/${executionId}/data`, { method: "POST", body: JSON.stringify({ data: { /* TODO insert your transformed third-party data here */ }, }), headers: { Accept: "application/json", "Content-Type": "application/json", }, } ); } );
Once all the data chunks have been submitted (i.e. get3rdPartyDataResponse.hasNext should be false), we push a new event to the importCompletedQueue or Queue 2 in the diagram. This is to mark the data submission as completed so that Assets knows to start processing the data, reading and writing it to our database.
In the same src/resolvers/index.js file, we add another resolver to handle marking our data submission as completed.
1 2resolver.define( "import-completed-queue-listener", async ({ payload, context }) => { const { workspaceId, importId, executionId } = payload; // Check if all jobs have finished successfully const jobs = await kvs.get(getImportQueueJobsStorageKey(importId)); let allJobsSucceed = true; for (i = 0; i < jobs.length; i++) { const jobId = jobs[i]; const jobProgress = importQueue.getJob(jobId); const { success, inProgress, failed } = await jobProgress.getStats(); // If a job to submit data to Assets is still in progress, we continue to wait // by pushing a new event to the same queue if (inProgress) { allJobsSucceed = false; // we can add how long to wait until this event is picked up by the resolver importCompletedQueue.push({ body: { workspaceId, importId, executionId }, delayInSeconds: /* TODO insert the amount of time to wait*/ }); break; } if (failed) { // TODO we can handle the case that a data submission for some reason failed here... } } if (allJobsSucceed) { console.log("All jobs have succeeded, marking import as COMPLETED..."); // If all jobs have finished, mark data chunk submission as completed const submitResponse = await api .asApp() .requestJira( route`/jsm/assets/workspace/${workspaceId}/v1/importsource/${importId}/executions/${executionId}/data`, { method: "POST", body: JSON.stringify({ completed: true }), headers: { Accept: "application/json", "Content-Type": "application/json", }, } ); } } );
That’s it! All of the pieces of code required for the import queues to work are in place. It’s time to deploy and test our changes!
You can run the app on your local machine and see logs in real time via the terminal using:
1 2forge tunnel
Once you have tested that all the functionality is working as intended, you can deploy your app by running:
1 2forge deploy
Now you have a working Assets Import app that can handle a larger number of import records because they have been broken down into smaller chunks!

This content is written with standard cloud development in mind. To learn about developing for Atlassian Government Cloud, go to our Atlassian Government Cloud developer portal.
Rate this page: