【产品经理学AI】用 Dify 零代码搭建 AI 用研助理,5分钟完成100个虚拟用户调研
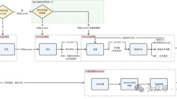
本文介绍了如何利用Dify平台构建一个"AI用研助理"系统,帮助产品经理快速完成用户调研。该系统只需输入用户画像、问卷内容和模拟人数,就能自动生成虚拟用户并收集反馈,最终输出专业分析报告。文章详细展示了从配置输入节点到生成虚拟用户、模拟问卷回答、再到汇总分析的全流程搭建方法,采用工作流模式实现自动化处理。该方案能显著提升用研效率,节省传统调研的时间和人力成本,并可根据需求进一步扩展功能。
TA关注的专栏 0
TA关注的收藏夹 0
TA关注的社区 3
TA参与的活动 1

AI 镜像开发实战征文活动
随着人工智能技术的飞速发展,AI 镜像开发逐渐成为技术领域的热点之一。Stable Diffusion 3.5 FP8 作为强大的文生图模型,为开发者提供了更高效的图像生成解决方案。为了推动 AI 镜像开发技术的交流与创新,我们特此发起本次征文活动,诚邀广大开发者分享在 Stable Diffusion 3.5 FP8 文生图方向的实战经验和创新应用 本次征文活动鼓励开发者围绕 Stable Diffusion 3.5 FP8 文生图方向,分享以下方面的内容: 1. 技术实践与优化 - Stable Diffusion 3.5 FP8 模型架构解析与优化技巧 - 文生图生成效果的提升方法与技巧 - 模型部署与加速策略,例如使用 Hugging Face、Diffusers 等工具 - 针对特定场景(例如二次元、写实风)的模型微调与定制化开发 2. 应用场景探索 - Stable Diffusion 3.5 FP8 在不同领域的应用案例分享,例如游戏设计、广告创意、艺术创作等 - 利用 Stable Diffusion 3.5 FP8 实现图像编辑、图像修复、图像增强等功能的探索 - 结合其他 AI 技术(例如 NLP、语音识别)构建更强大的应用 3. 创新应用与思考 - 基于 Stable Diffusion 3.5 FP8 的创新应用场景设计 - AI 镜像开发的未来发展方向的思考与展望 - 对 AI 镜像开发伦理、安全等问题的探讨


最近
文章
专栏
代码仓
资源
收藏
关注/订阅/互动
社区
帖子
问答
课程
视频
